Proficy CSense fra GE Vernova er en industriell Analytics-programvare, som kombinerer data fra ulike datakilder og bruker AI og Machine Learning til å analysere og optimalisere prosesser. Proficy CSense kan identifisere problemer, oppdage årsaker, forutsi fremtidig ytelse og gi mer optimale styringsparametere tilbake inn i produksjonen. Resultatet er kontinuerlig forbedring av kvalitet, utnyttelsesgrad, produktivitet og leveranse.

Fem Analytics-funksjoner i én løsning
Med Proficy CSense får du fem Analytics funksjoner i én løsning: Du kan analysere, overvåke, prediktere, simulere og optimalisere prosessen i sanntid. Du kan også hente frem informasjon fra historiske data, og raskt utvikle, teste og implementere enkle beregninger, prediktiv analyse og optimaliseringsløsninger for å redusere variabilitet og forbedre produksjonsprosessen. Programvaren er utviklet for prosessingeniører, krever ikke koding, og er tilpasset daglig bruk på anleggsgulvet.
Slik bruker du Proficy CSense
Med flere kraftige Analytics-funksjoner kan du:
Analysere:
Bruk tilgjengelig data til å oppdage årsaker til variasjoner i kvalitet eller avfall, nedetid m.m.
Overvåke:
Overvåk helsen til PID regulatorer for å redusere prosessvariasjoner.
Prediktere:
Lag en prediktiv modell basert på tilgjengelig data for å forutsi produktkvalitet i sanntid, og få sanntidskvalitetskontroll.
Simulere:
Lag «hva hvis»-simulasjoner for å ta de rette valgene til lavere kostnad.
Optimalisere:
Med optimale settpunkter for prosessen kan du øke både kvalitet og ytelse.
I videoen til høyre ser du et eksempel på prosessvariasjoner før og etter bruk av Proficy CSense, samt etter optimalisering av produksjonen basert på innsiktene.
Troubleshooter:
Få ny innsikt fra data og identifiser prosessvariasjoner
Proficy CSense Troubleshooter henter informasjon fra sensor- og produksjonsdata. Her kan du raskt gjennomføre en feilsøking av produksjonsprosessen for å oppdage problemer, analysere driftsscenarioer, se effekten av operasjonelle endringer og identifisere prosessvariasjoner.
Alarm Pattern Recognition
Forstå hvorfor og hvordan alarmer oppstår med informasjon om grunnårsaker, og rasjonaliser alarmkonfigurasjonen. Få oversikt over hvilke alarmer som er mest aktive.
PID Control Loop Performance Monitoring
Overvåk PID-regulatorytelsen og detekter prosess- og utstyrsproblemer før de påvirker produksjonsprosessen.

Sensor Health:
Bruk prediktiv analyse til å overvåke sensorer
Sensor Health-appen kommer med funksjoner for prediktiv analyse, slik at du kontinuerlig kan overvåke og analysere sensordata. Bli varslet ved uregelmessigheter i sensorer, og sørg for at reparasjoner, utskiftinger og rekalibrering utføres raskere. Ved å bruke prediktiv analyse til å overvåke sensortilstanden kan du:

Redusere nedetid: Sensorer brukes ofte for å gi indikasjon på at utstyr fungerer som det skal. Tidlig oppdagelse av en sensor som ikke lenger gir nøyaktige eller konsistente resultater gjør det mulig å utføre vedlikehold eller rekalibrering før det påvirker produksjonen.
Forbedre produktkvalitet: Sensorer kan brukes for å sikre at et produkt og/eller produksjonsprosessen er innenfor gitte spesifikasjoner. Tidlige varslinger om variasjon i disse målingene kan redusere vrak og produkttilbakekallinger.
Sikre sensordatakvalitet: Å sikre datakvaliteten er en del av IoT-drevne forbedringer. Hvis du planlegger mer avansert analyse av produksjonsprosessen, er sikring av datakvaliteten kritisk.
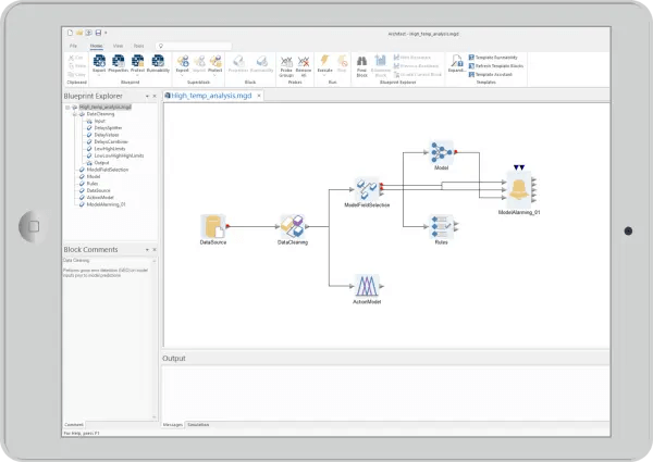
Architect:
Bygg Analytics-løsninger raskt og enkelt
Proficy CSense Architect er en omfattende plattform for å utvikle, integrere, teste og implementere Analytics-løsninger. Brukervennlig utviklingsmiljø med drag & drop funksjonalitet og tilgang til bibliotek med maler gjør at du kan ta i bruk Analytics-funksjoner uten programmering. Bygg og test:

- Beregninger
- Dataklargjøring
- Prediktiv analyse
- Matematikk
- Statistikk
- Maskinlæringsmodeller
- Sannstidsoptimalisering
- Avansert prosesskontroll
- Prosess Digital Twin
Proficy CSense kommer også med tilgang til populære skriptspråk og CSense SDK, samt «plug-and-play» integrasjon med Python og tredjeparts .Net-innhold. Det gir deg mulighet for å bruke kode hvis du ønsker.
Proficy CSense Runtime Manager:
Rask implementering
Analytics-løsninger du har laget ligger lagret som gjenbrukbare maler, for rask og enkel implementering. Med Proficy CSense Runtime Manager har du maler permanent implementert i produksjonsprosessen.
Advisory Analytics-mal
Kom i gang raskere med integrert «Advisory Analytics»-mal.
AI og Machine Learning-maler
Bruk AI og Machine Learning maler for å prediktere numeriske outputs (som kvalitet) og ikke numeriske outputs (som feil).
Proficy CSense kan brukes med GE Vernovas Proficy-løsninger for Analytics-funksjonalitet knyttet til f.eks. ditt SCADA eller MES-system.


Guidebook
Machine Learning & Predictive Analytics Guidebook for Engineers
Du trenger ikke å være en Data Scientist for å bruke en Analytics-programvare. Last ned guideboken for en innføring i Machine Learning og Analytics.
Kom i gang med AI, Analytics og
Machine Learning
Å forbli konkurransedyktig i dagens marked innebærer å bruke teknologi til sin fordel. I følge IndustryWeek ønsker 70% av bedrifter å lære mer om Analytics. Med vår løsning fra GE Vernova kan komme i gang allerede nå: Ved kjøp av Proficy CSense får du 6 timer gratis rådgivning.
Skriv til oss via skjemaet nedenfor for en uforpliktende prat om hvordan du kan ta i bruk AI, Machine Learning og Analytics i din bedrift.
